元宇宙非小号金色财经交流群社区官网

Lumoz公布2025至2026年路线图:2025 Q1将支持SVM和TVM在RaaS平台上的应用等

Time:2025-01-02 Click:746


1月2日消息,去中心化的ZK-RaaS网络Lumoz发布了覆盖2024年第四季度回顾,以及2025至2026年的发展路线图。

其已于2024年第四季度进行TGE,推出zkVerifier节点网络,并启动社区空投和质押系统。

2025年上半年,将支持SVM(Solana Virtual Machine)和TVM(Ton Virtual Machine)在RaaS平台上的应用,同时推出更多优质的L1/L2链,包括UXLINK、CARV、DuckChain、Matr1x和Ultiverse。此外,还将推出Lumoz链、zkProver网络以及ZK-POW矿池。

2025年下半年,Lumoz将建立模块化计算网络,为AI代理和ZK-ML模型训练提供算力支持,并扩展对MOVE堆栈链的支持,全面支持Op Stack与ZK Fraud Proof的RaaS应用,同时集成更多数据可用性(DA)层和执行层。

到2026年及之后,Lumoz计划实现zkProver与zkVerifier层的无缝集成,用于ZK&AI应用,支持更多基于Lumoz RaaS的Rollup解决方案。此外,还将推出可视化的一键部署ZK&AI RaaS平台。

标签:公布 路线图

  • 简析以太坊最新路线图:六大关键路线

    简析以太坊最新路线图:六大关键路线

    T:

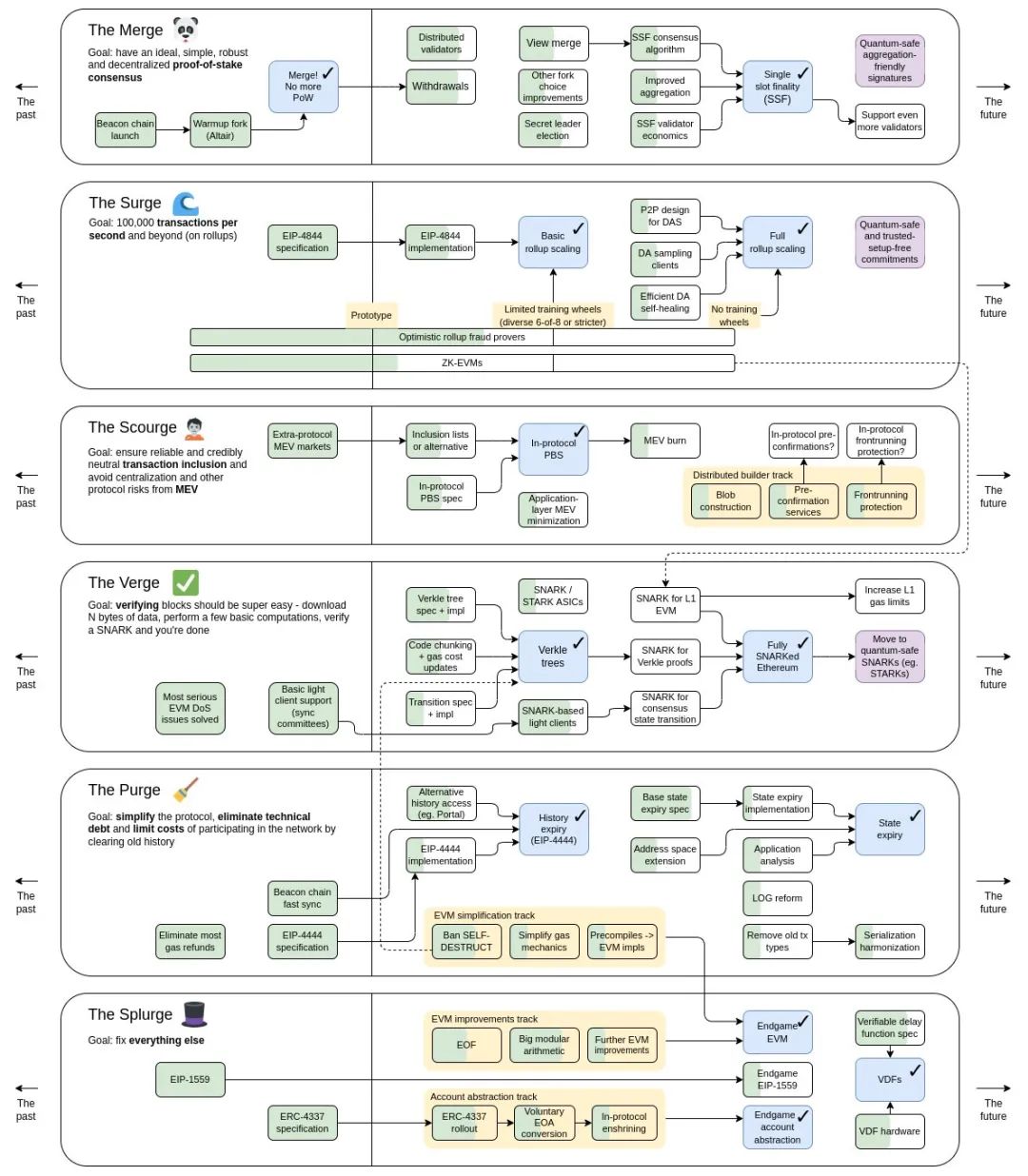
    原文作者:GaryMa 近日,Vitalik 发布了以太坊的最新路线图,在此前的五大关键路线的基础上,新增了以解决交易审查和 MEV 风险为中心的关键路线 The Scourge。至此,以太坊未来的发展进化将主要分为六大关键路线,分別是:T...

  • 元宇宙中国:20省市公布元宇宙路线图 迎来发展新机遇

    元宇宙中国:20省市公布元宇宙路线图 迎来发展新机遇

    T:

    20省市公布元宇宙路线图实际上,元宇宙产业已经引发了多地政府的关注。2022年以来,北京、上海、厦门等多地政府加紧布局元宇宙产业赛道,密集出台涉及元宇宙、虚拟现实(VR)的相关政策和规划文件。江苏·无锡、南京在江苏省无锡市滨湖区举行的202...

  • Vitalik Buterin公布了新的以太坊路线图解决审查

    Vitalik Buterin公布了新的以太坊路线图解决审查

    T:

    公众号:勤奋bi说加入我们:不定期有二级市场财富密码分享,并提供安全优质的一级市场投资渠道。国内外最新消息筛选速递,最新项目背景,项目概况剖析,市值预测和Coinlist平台IDO重量级项目,及其他一线公募平台优质热门项目!虽然 ETH 在...

本站分享的区块链、Web3.0元宇宙、NFT、数字藏品最新消息等相关数藏知识快讯NFR资讯新闻,与金色财经非小号巴比特星球前线Btc中国官网无关,本站资讯观点不作为投资依据,市场有风险,投资需谨慎!不提供社区论坛BBS微博微信交流群等相关币圈信息发布!
本站内容来源于互联网,如存在侵权及违规内容投诉邮箱( zztaobao@vip.qq.com )