Time:2023-04-25 Click:144
原文标题:《Pantera Capital 致投资者公开信:动荡不安的 2022 ,行将触底的 2023 》
原文作者:Pantera Capital
原文编译:Frank,Foresight News
尊敬的投资者:
让我们假设现在是 2022 年 1 月 1 日,然后我告诉你,到 2023 年 1 月 17 日,特斯拉股价将下跌 63% ,Meta 下跌 60% ,亚马逊下跌 42% ,PayPal 下跌 57% ,Square 下跌 54% 。
据研究历史投资回报的圣克拉拉大学(Santa Clara University)名誉教授 Edward McQuarrie 分析称,对美国债券投资者来说,这是有史以来最糟糕的一年:
「即使你回到 250 年前,你也找不到比 2022 年更糟糕的一年。」
现在,我请你猜猜比特币会下跌多少,我想大多数人会说超过 54% (比特币作为我们行业的代表,自 2022 年 1 月 1 日以来下降了 54% )。
这甚至没有考虑到 SBF/FTX/Alameda 对 500 万人犯下的令人震惊的罪行,以及像 Three Arrows Capital、Terra/LUNA、Genesis、BlockFi、Celsius 等圈内公司的爆雷。
面对可怕的风险资产宏观市场和历史性的特殊灾难,区块链的弹性令人印象深刻。

然而,这并不奇怪。Pantera 已在之前的三个「加密冬天」中管理过区块链基金,且每一个都发生了灾难性的事件,例如 Mt. Gox 的倒下,彼时它占据了 85% 的市场份额——比今天的 FTX 大得多。
区块链将改变世界,它肯定能挺过这些问题。
我相信它已经触底,我们将很快看到区块链资产延续其 13 年来每年 2.3 倍的升值趋势。
1.2022 年回顾,CAT FOLEY & JESUS ROBLES, III, CONTENT ASSOCIATES
2.我们的 2023 年展望
加密市场展望,联合首席信息官 Joey Krug
区块链风投的现状,普通合伙人 Paul Veradittakit
区块链基础设施和以太坊合并,投资分析师 Will Reid
结构安全的 DeFi,投资助理 Jeng Yang
3. 宣布 2023 年 Pantera 区块链峰会: 2023 年 4 月 3 日至 4 日,加利福尼亚州旧金山
2022 年对于区块链行业来说是疯狂的一年,我们目睹的一些情况包括:
以太坊合并,这项升级将以太坊的能源使用量减少了约 99.9% ,并减轻了 ETH 的通货膨胀——这是区块链协调方面取得的巨大成就;
Three Arrows Capital、Terra/LUNA、Celsius、Voyager 以及曾经交易量第二大的交易所 FTX 的惊人崩溃;
机构增加对 DeFi 协议和产品的研发投资,例如摩根大通与新加坡金融管理局协调,首次在公共区块链上进行 DeFi 交易。公共部门也采用了这样的情况,许多主要国家都在试验基于区块链的中央银行数字货币(CBDC);
以下是 2022 年一些主要亮点的回顾:

回顾过去,2022 年可能是加密历史上最大的动荡之年。一年中,我发现自己多次说,「这感觉比门头沟(Mt.Gox)事件还大」。早在 Mt.Gox 被黑客入侵时,它就开启了加密领域下一阶段的重大发展:过渡到更全球化的信任最小化架构,并消除支付之外的中介机构。
在实践中,像 Ledger 和 Trezor 这样的自托管解决方案在早期就开始流行起来,他们使得加密货币的个人持有者可以将他们的资金存储在比他们的计算机更安全的地方,同时不必信任中心化交易所来持有他们的资产。
在机构方面,像 BitGo 这样的公司使得机构也可以使用安全的多签名解决方案存储资金,再次消除了任何「信任」交易所的需要。事后看来,这些变化似乎很小,但它们意义重大——使人们能够更安全地持有他们的加密货币。
以太坊和智能合约的构建发生了更重大的转变,这项技术将使人们有可能在全球范围内进行广泛的价值转移交易(无论是金融还是其他领域),而无需信任任何个人或实体,这一愿景还包括让金融系统更高效、更容易获取服务,并降低金融中介的成本。
但是,其中许多好处仍然取决于可扩展性改进的进一步构建和集成,当时有少数人谈论能够在不使用交易所的情况下交易加密货币的想法,无论是通过原子交换(一种美化的场外交易,在某种程度上不需要信任对手方),还是通过成熟的基于以太坊智能合约的 DEX。
如果快进到今天,我们很容易通过 Uniswap 和 0x 等 DEX 进行加密货币到加密货币的交易,而早在 2013 年和 2014 年,这些想法在开发人员眼中只是一闪而过的灵感,他们只在论坛上阐述了一些早期的想法。
2022 年感觉与 2014 年末的加密时代非常相似。许多体现加密基本原则背道而驰的项目和公司都以失败告终。人们都开始说「加密货币已经死了」,但我相信这是进入该领域的最佳时机之一,也是开始认真构建严肃的产品、将资金部署到加密货币的好时机。
黎明前才是最黑暗的时候。
虽然人们很想说「这次是不同的,因为......」,但事情很少有那么大的不同。虽然破坏的确切原因是不同的,但中心化实体失败的主题是和金融市场一样古老的故事:要么被黑客攻击,要么变得贪婪并开始做一些粗略 / 非法的事情。
而实际的加密产品,如链上方案、智能合约、基于协议的加密货币等确实缓解了这些问题,因为你不需要把所有的钱都交给一个声称「相信我们」的实体。
一个例外 / 警告是智能合约只是代码——代码是愚蠢的,计算机通常完全按照你告诉它们事情(忽略太阳耀斑的可能性)。因此,编写创建有风险的金融产品的智能合约仍然存在风险,即使我们不再需要信任某些中心化交易所、法律系统或任何工具来执行该产品。譬如我做了一个智能合约,允许你进行无抵押贷款,但你的贷款没有偿还,那这不是计算机程序的错。
有了这个免责声明,关于 2022 年 CeFi 爆炸的「不同之处」的简短版本就是蓬勃发展的加密信贷市场,Three Arrows Capital、Terra/LUNA、BlockFi、Celsius、Voyager、FTX 和 Genesis 有一个普遍的主线:它们实际上是将大量资金借给风险相对较高的交易对手,要么没有足够的抵押品,要么没有足够的抵押品风险限制(如果有抵押品的话)。
另一方面有趣的是,借贷给未知交易对手的 DeFi 却并没有崩溃。DeFi 协议成功背后的原因有两个层面,其中表面上是这些协议(例如 Compound、Aave 和 Maker)迫使人们提交抵押品并实施积极的风险控制。极具讽刺意味的是,这些风险控制举措与中心化实体被批评的「太紧,效率低下」的控制举措是相同的,但他们说「这些协议不能像我们一样监控风险」。
此前我的一位最亲密的朋友告诉我,其中一家公司向他提供了优惠的借款条件,从而承担荒谬的破产风险,我告诉他「下一个加密周期可能会因为这些中心化的贷款实体而破灭,因为他们在压路机前捡硬币」。
在软件领域有一个常见的短语:「越差越好」(worse is better),意思是「刚好工作」(just work)的更简单的系统比增加故障风险的高度复杂的设计更好。在我看来,DeFi 的风险控制是「越差越好」哲学的一个很好的例子,但对于金融来说。我们采访过的那些中心化贷款实体肯定有「优雅」的系统,但他们的系统都不起作用。前一个周期中许多最热门、「最好」的增长轮次都是零。有些是因为他们的业务不是真正的业务,他们只是类似于押注下行波动,而另一些则是因为他们是彻头彻尾的骗局。
DeFi 协议在 2022 年运作良好的第二个层面是更关键、更高层次的原因。去中心化协议不能只是说「相信我,我上过麻省理工学院,想把所有东西都捐给慈善机构」,而更像是一种「你不必相信我们」的性质,或者正如谷歌曾在放弃之前所说的那样:DeFi 协议「不作恶」(can't be evil)。协议层的唯一选择是在开放的环境中,从第一性原理开始构建一些有效的东西,譬如对抗理性经济参与者的匿名竞争环境,在那里你的代码是公开的,任何人都可以仔细检查和阅读它。
智能合约之父尼克萨博(Nick Szabo)说的最好:「可信的第三方就是安全漏洞」,这句话概括了 2022 年的加密货币行业。
展望未来,我认为很明显,世界金融轨道的历史弧线最终将以使用智能合约的基于区块链的系统告终。真正的问题是我们如何实现这一目标,以及需要做些什么。
尽管价格较低,但我认为这个领域显然比以往任何时候都处于更好的位置。我们终于有了可扩展性解决方案,能够以不到 10 美分的交易费用进行交易。随着对以太坊和 Layer 2 (协议扩展)的更多升级,很难不看到交易费用下降到一美分左右。这很重要,因为如果费用太高,去中心化交易所就无法与中心化交易所竞争。
与 2017 年相比,另一个重要的范式转变是当时开发人员基础设施几乎不存在,而现在编写基于智能合约的系统比上一个周期要容易得多。2017 年,我是 Alchemy 的第一个主要用户,每个人都在 AWS 或 DigitalOcean 上摆弄那些不完善的节点基础设施。
对于新开发人员来说,这个问题和其他问题已经在他们进入该领域时得到解决,不仅仅是节点,堆栈的所有其他区域都得到了改进,无论是测试套件还是用于捕获智能合约中常见错误的自动化工具,都获得了 IDE 对 Solidity 的支持。
如果我们展望下一步,我相信有两个有趣的问题:
最终状态是什么样的?
需要建立什么样的创新和公司 / 协议来实现这一点?
当然,我相信这两个领域都值得投资。
在我看来,最终状态是去中心化金融协议和应用程序基本上解决了上面讨论的许多问题,普通人手机上将拥有可以访问 DeFi 的应用程序,在那里他们将能够在没有银行 / 经纪人的情况下进行金融交易,且费用更低、拥有全球流动性和市场 24/7 全天候运行。
金融科技(Fintech)只是在现有金融系统上涂上口红,解决的问题很有限,要实现加密货币的真正愿景,我们需要从零开始建立新的经济基础设施,好消息是今天已经存在许多新金融体系的原语(primitives)。
例如,我们已经有各种加密货币(与美元挂钩和自由浮动)、交易所、借贷市场等。在这个宇宙中,世界应该看起来像这样:
当你想交易一种资产时,你可以使用去中心化交易所,在没有将资产存款到交易所的情况下,可以访问全球流动性池来交易。即使是像 OTC 交易这样通常由高净值个人或机构使用的服务,也可以在 DeFi 中进行。
当您想借出或借入资产时,我认为最合乎逻辑的地方是在 DeFi 借贷协议上。目前 DeFi 借贷协议是为数不多的可以借入或贷出加密货币的场所之一,特别是考虑到该领域的许多大型中心化借贷业务已经破产。
金融市场中还有一个令人兴奋的创新,它起源于加密货币,称为「永续合约」。这使交易者能够获得杠杆敞口(就像期货合约可以获得的杠杆敞口一样)但没有到期日,相反利息会持续支付给需求较少的一方(即如果做多的需求增加,则支付给空头,反之亦然)。
有一些永续交易的 DEX 具有吸引力,虽然 FTX 的失败无疑是「永续合约交易所」大规模起飞的催化剂,但我认为我们需要首先建立一些创新。从长远来看,这将发生在易于使用的应用程序中,最终用户甚至可能不知道他们正在使用 DeFi。同时,非常长期的、现实世界的资产将存在并在链上被代币化,因此稳定的最终状态看起来像一个新的并行金融系统,可以实现传统系统中的所有功能以及更多服务,类似于互联网如何处理内容创作,加密技术可以在任何事物上创建无限套的定制金融市场。
为了实现所有这些,我认为必须解决一些问题才能进一步采用。这些问题分为两类:
增加 DeFi 生态系统内部的流动性;
让 DeFi 尽可能易于使用;
流动性方面,要使 DeFi 获得更多机构资本,需要有更多的资产托管人支持直接使用以太坊。虽然有像 Fireblocks 这样的优秀解决方案,但主要问题是,从美国证券交易委员会(SEC)的角度来看,这些解决方案中的大多数(如果不是全部的话)都不是受监管的托管人。一些已从联邦或州机构获得特许权以在加密领域作为受监管托管人运营的托管人,如 BitGo,通过与 MetaMask Institutional 的合作支持使用 DeFi 协议,但其他受监管的托管人也必须添加对使用 DeFi 协议的支持,这应该会为 DeFi 带来更多的流动性和资本。
增加流动性的另一种方法是跨多个链、Layer 2 和这些链上的流动性池聚合流动性。这些聚合器将使用户能够提交交易,而应用程序将跨多个场所、多条链提供流动性,为用户提供最佳价格和最佳交易执行路径。
为了构建它,我们需要快速安全的跨链桥,迄今为止建造的许多跨链桥都让我觉得很笨拙——不是以一种很酷的「黑客攻击 PlayStation「的方式,而是「把一些东西拼凑在一起,只有在你信任的情况下才能真正起作用(在这里插入受信任的第三方)」,正如我们所看到的,这种信任是一个「安全漏洞」。
根据我的看法,桥接问题一直是一个软件问题,应该用软件来解决,而不是使用预言机、可信的多重签名等。最理想的解决方案是使用零知识证明,一旦以太坊支持「单个 slot 实现」(single slot finality),就能够非常快速地桥接到其他链上,到那时,聚合流动性就更容易实现了。
第二个问题——DeFi 的可用性,与流动性部分同样重要,虽然可用性多年来已经有了很大的改进,但一个常见的反驳是,「网络在早期非常难用,可用性不应该成为障碍」。然而自网络诞生以来,用户对可用性的期望已经上升了几个数量级,人们希望东西易于使用,我认为需要解决三个可用性问题,如果得到解决,DeFi 的采用可能会增长得更快:
首先是围绕钱包的用户体验(UX)问题,我喜欢 MetaMask 以及它为这个行业所做的一切,就像下一个人一样,但它只是用户下载的简单浏览器插件展,而不是具有精心设计 UX 的强大应用程序。它有一个令人困惑的布局,如果你对加密货币了解不多,可能会不知所措,而且 UI(用户界面)中有太多的事情发生。这让我想起了 iPhone 之前存在的那些老式 Palm 或 Windows 手持设备(即它们可能工作,但它们笨重且令人困惑,即使你知道自己在做什么),也许这里的长期答案看起来像是一种基于 MPC 的零售钱包。
第二个问题是必须以 ETH 支付交易费用的问题。这使得除了您发送 / 交易 / 交易的任何资产之外,您还需要 ETH。经济抽象(economic abstraction)解决了这个问题,这将是对以太坊的协议级原生升级,用户将可以使用 ETH 以外的代币支付交易费用,人们可以很容易地想象这是如何做到的——如果你想将 USDC 换成 ETH,你可以将 USDC 发送到你的钱包,然后交易 ETH,而不需要先获得 ETH。这听起来很简单,但这是 CEX 目前相对于 DEX 的巨大用户体验优势。对于拥有更多主流用户的大量其他应用程序也很有用,这些用户不熟悉 ETH 或为什么他们需要它来进行交易。
第三个问题也是其中更棘手的问题——获得更好的法定货币入口,从而可以在去中心化应用程序(DApps)中进行本地集成。类似 Stripe 的集成服务,应用可以添加法定货币入口,允许用户仅几次点击就能购买加密货币,且费用不会过高,但这在 DApp 市场目前尚不存在。它需要作为小部件嵌入 UI 中,没有人控制 UI(即 DApps),虽然很酷,但 Stripe 的新加密货币入口产品无法解决此问题。
当前,这一系列问题的解决方案还需要两到三年的时间才能解决和构建。其中许多,以及它们促成的未来创新,将提供绝佳的投资机会。当它们确实得到解决时,将为 DeFi 驱动的下一个加密货币周期创造令人兴奋的基础。对我来说,最令人兴奋的事情是 DeFi 实现了一个新的开放的、全球化的、更高效的金融体系。
关键指标
尽管加密货币价格从去年 1 月开始下跌,但私募市场交易活动仍在继续,至少在 2022 年上半年是这样。

私募市场的估值往往落后于公开市场的定价,与之前的熊市相比,最近的牛市见证了消费者加密货币和其他行业的崛起,如 DAO、加密游戏、NFT 和 Web3 创造者经济。

从上面的饼状图来看,在 Pantera 2022 年交易的行业细分领域中,DeFi 占据了领先地位,游戏 / 消费行业位居第二。
DeFi 的投资主要集中在以下领域:
基础设施(Braavos, Waterfall);
衍生品(Maverick, Cega);
开始采用结构化产品(Ondo, Rift)的机构级 DeFi 产品;
在游戏方面,我们专注于经验丰富的团队(Metatheory, Revolving Games),以使用加密经济学构建有趣、引人入胜的游戏。消费者 DeFi 公司专注于身份(Unstoppable Domains )和时尚元宇宙(Spacerunners)等领域。在牛市期间直到 2022 年第二季度,Pantera 在资本部署方面采用了杠铃策略,主要是投资于初创公司的种子轮。

在 2022 年下半年,我们一直在等待私募市场估值重估。虽然在此期间创业公司融资的绝对数量有所下降,但我们看到拥有强大团队的创业公司进入私募市场的比例有所上升——大多是来自 Coinbase、Facebook、Uber 和 Square 等大型科技公司以及摩根大通和高盛等传统金融机构的企业家。
对于风投机构来说,最重要的是进入生态系统的人才的质量和数量。从 Alchemy 的数据来看,在这个熊市期间,在其平台上构建的开发人员数量增加了两倍:

正如我在最近关于 2023 年预测的博客文章中提到的,企业家所关注的领域已经出现了整合,这通常发生在每一个熊市中,我看到了向基础设施和诸如 DeFi、现实世界资产代币化、开发人员工具和数据基础设施等领域的转变。
在 FTX 之后,交易量已经转移到高度监管的交易所,如 Coinbase 和 Bitstamp 以及基于 DeFi 的去中心化交易所,下图是过去 12 个月的去中心化交易所交易量,其中 2022 年 11 月(FTX 崩溃的月份)交易量显著上升。

随着对信任和安全的审查越来越严格,我们相信在自托管、安全、保险和身份识别等领域为创业公司提供了更多机会。我们预计,与过去的熊市相比,更高比例的交易将由国内创始人(注:美国)而不是国际创始人发起,因为大家主要关注的是基础设施而不是应用程序。随着我们开始摆脱熊市,我们预计亚洲将出现更大份额的 NFT、游戏和去中心化社交应用,这是由于劳动力成本、有影响力的品牌和强大的社交手机渗透率,亚洲在应用层处于更好的位置。
现在是时候了。
我们相信这是在区块链领域创办公司的绝佳时机。平均而言,与以前的周期相比,人才受教育程度更高,对该行业更有热情,且已经筹集了大量资金(2022 年上半年筹集了 1210 亿美元),正在等待部署,许多新的加密风险投资公司已经出现。根据我们的经验,熊市通常代表一个噪音和建设者干扰较少的时期。此外我们观察到机构和企业比以往任何时候都更加开放,愿意与区块链公司合作以增强其业务。
区块链基础设施和以太坊合并,投资分析师 Will Reid
我们可以写一本小书,介绍 2022 年加密基础设施中发生的一切,以及 2023 年即将发生的一切。但为了简洁起见,我们将只介绍我们认为从 2022 年开始值得回顾并作为新一年参考的几个关键领域。
以太坊合并,以及「Urge」的兴起
以太坊合并是有史以来技术上最令人印象深刻的软件更新之一,可以粗略地比作在飞行中切换火箭飞船的发动机, 2022 年 9 月以太坊从 PoW 到 PoS 的过渡使网络在经济上更具可持续性、用户友好性和环保性。
该网络已将其通货膨胀从每年 3.6% 左右削减到几乎增发与销毁持平,交易时间提高到可与信用卡销售系统竞争的程度,并将其用电量从奥地利的大致水平降低到接近圣马力诺或梵蒂冈的水平。
然而,以太坊的升级远未完成,合并只是以太坊全面扩容路线图拐点的开始,以太坊创始人 Vitalik Buterin 在去年七月份的 EthCC 演讲中概述了这个拐点:

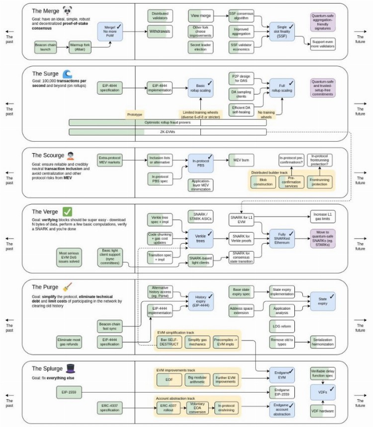
展望未来,Vitalik 将以太坊的「变化最迅速的时期」分为 6 个不同的部分:The Merge、The Surge、The Scourge、The Verge、The Purge 和 The Splurge。

开发和部署这些「urges」所需的时间将远远超过 2023 年,但由于每一部分对于理解最大的加密生态系统基础层的愿景都至关重要,我们将在此处简要概述它们中的每一个:
The Merge:虽然将以太坊主网与信标链合并以从 PoW 迁移到 PoS 的主要事件和技术上最复杂的事件已经完成,但在「合并」中仍有几个有意义的升级需要执行,这也是未来几个月和几年的路线图部分。包括预计将于 2023 年 3 月进行的上海升级,将允许以太坊质押者撤回其质押资产,而单个 slot 实现(single slot finality)将交易确认时间从约 15 分钟缩短至约 12 秒,这是一个更长期的目标,去中心化验证节点技术则将为以太坊利益相关者提供关键的风险管理功能;
The Surge:这关乎扩展以太坊的交易吞吐量,目标是达到每秒 10 万笔交易(目前约为 30 笔)。为了实现如此显著的扩展提升,以太坊将引入一种新的交易类型,允许附加到交易的「数据块」包含大量交易数据,这些数据在交易执行时不需要访问。这些新交易的第一个实例将是「Proto-Danksharding」,它将作为 EIP-4844 升级的一部分(预计在 2023 年 5 月或 6 月)交付;
The Scourge:The Scourge 旨在解决最大可提取价值(MEV)带来的风险。根据 Vitalik 的说法,天灾应该「确保可靠、公平、可信的中立交易纳入,并解决 MEV 问题」 。第一阶段是在以太坊网络的核心中嵌入「提议者—建设者者分离」(PBS)。目前对协议内 PBS 的最早估计是在 2 H 23 的某个时候,Flashbots 正在领导 PBS 的研发;
The Verge:「完全 SNARKed 的以太坊」,旨在通过引入 Verkle 树来降低验证区块的成本(这样用户甚至可以在手机上安装验证节点) ,这是 Merkle 树的更高效版本,它自以太坊诞生以来就为以太坊提供支持,Verkle 树也是迈向以太坊无状态客户端的第一步,这些升级将确保以太坊网络的进一步去中心化和弹性;
The Purge:旨在简化以太坊和实现性能改进,从 EIP-4444 开始,这将显着降低以太坊客户端存储历史数据的开销,The Purge 将执行一系列旨在促进以太坊路线图其他部分的升级,例如从 Solidity 中删除众所周知的「SELF-DESTRUCT」操作码以启用 Verkle 树,并最终将状态过期构建到网络中(一个将客户端需要存储的数据量减少到大约 20-50 GB 的系统);
Splurge:「解决所有其他问题」部分,包括帐户抽象(对网络的显着用户体验改进)和可验证的延迟功能(另一个效率助推器);
那么我们可以从所有这些升级中得到什么呢?最终,以太坊正在朝着比今天的以太坊更快、成本更低、更公平、更去中心化、安全和用户友好的网络发展。随着区块链的成熟,构建在其上的应用程序将能够更有效地利用区块链技术的核心特性(如去除可信中介),而不受底层协议的限制。
就像更高带宽的互联网连接允许在互联网早期构建越来越多样化的内容和应用程序一样,更高带宽、更安全和更用户友好的区块链应该允许在 Web3 中出现类似的应用程序和用例的寒武纪爆炸。
Layer 2 的兴起
尽管 The Merge 对以太坊生态系统产生了许多积极影响,但降低 Gas 费用并不属于其中之一,因此 Layer 2 扩展解决方案仍然是以太坊生态系统基础设施的关键部分。开发基础区块链之外的协议层(例如 Layer 2 )是为了扩展功能集或解决其相对基础的区块链固有问题(通常是可扩展性问题)。
到目前为止,Layer 2 在熊市中表现相对较好,有许多重要的升级,如 Arbitrum 的 Nitro 升级和 StarkWare 引入递归证明(并升级到 Cairo v1.0 ),围绕 zk-EVM 以及 alt-L1(替代 Layer 1 )的热点轮换为该行业提供了助力。
自 2022 年 1 月以来,Arbitrum 的活跃开发团队增长了 516% ,所有 StarkEx 平台上的累计交易量从 2022 年初的 3000 多亿美元增加到 7950 亿美元,翻了一番多。
然而,该行业并非完全不受熊市的影响。以太坊上 Layer 2 的 TVL 下降超 40% ,从 2022 年 1 月份的约 70 亿美元下降到 12 月底的约 40 亿美元,不过 DAU(每日活跃用户)和 TVL 等指标可能会产生误导,因为它们可以被操弄,而且通常不能反映有机增长。
在 Layer 2 开发的这个阶段,更重要的焦点是技术进步,需要监控的关键发展包括支持乐观 Rollup 的欺诈证明、在生产中工作的 zkEVM、测序器和证明器的去中心化以及与 Layer 1 相比的 Gas 费用减少。
展望未来,Layer 2 将需要应对 EIP-4844 的实施,预计 EIP-4844 将 Rollup 费用降低到原先的十分之一甚至百分之一,此外 Layer 2 生态系统同样可以从昂贵的 alt-L1 激励计划的结束中受益,因为这些旨在吸引用户远离以太坊生态系统的计划的资金即将耗尽。
要跟踪 Layer 2 生态系统的关键 KPI 将是来自非 DeFi 垂直行业的流入,随着交易费用的下降,来自游戏和 NFT 用例的资金预计将成为特别强劲的增长载体,并且将成为 Layer 2 吸引加密原生 DeFi 用户以外更多受众的关键指标。
最后,Layer 3 的话题在 2022 年受到了很好的关注,虽然该术语暗示了「扩展解决方案上的扩展解决方案」或「扩展平方」,但它实际上包含许多可能的愿景,包括自定义功能(例如隐私)、自定义扩展(例如针对特定用例优化的数据压缩)和弱信任的扩展解决方案(将使用 Validiums 以获得更便宜、安全性较低的 Rollup,这可以特别好地服务于「企业区块链」)。然而,特定于应用程序的 Layer 3 将不得不应对与建立完全独立的区块链相关的成本,因此进入门槛可能比 Layer 3 炒作所暗示的要高。例如一条 DeFi 链需要为序列器、RPC 节点、价格馈送预言机、索引器和桥接器付费,简言之,要使该链启动,需要相当大的开销。
总体而言,我们认为 Layer 3 可能是所有加密生态系统中最受关注的领域,并可衡量 2023 年的整体加密采用率和性能,我们将密切关注它。
跨链互操作性
跨链互操作性仍然是加密货币领域的一个重大痛点, 2022 年桥梁黑客攻击损失超过 20 亿美元,占当年加密货币黑客攻击总数的 70% 以上。高级别的桥可以分为无信任(也称为本地验证)或受信任(也称为外部验证)。到目前为止,大多数桥都是可信的,或者经过外部验证的,但是像 IBC 这样的无信任或本地验证的桥的兴起可能被证明是跨链桥黑客问题的解决方案。
IBC 在 2022 年取得了巨大的成功,成为 Cosmos 事实上的跨链桥,也是交易量排名前三的加密跨链桥之一。合并和 ZK 技术的最新进展也为 IBC 在以太坊上推出创造了一条可能的途径。
最后,由 Succinct Labs 和 zkBridge 的团队开发的基于零知识的桥梁提供了另一种构建无信任桥梁的解决方案,并在 2022 年最后一个季度引起了广泛关注,两个团队都将在 2023 年的某个时间推出其产品的主网版本。
以太坊中间件
Flashbots、Eigenlayer 和 Obol Network 正在为新的「以太坊中间件」领域奠定基础。
对于 Flashbots 来说,提议者 - 建设者分离的推出,和开发者市场的发展将是 2023 年的重点关